| Sign In | Join Free | My xpandrally.com |
|
Brand Name : NetTAP®
Model Number : NT-FTAP-32PCX
Certification : CCC, CE, RoHS
Place of Origin : China
MOQ : 1 SET
Price : Can Discuss
Payment Terms : L/C, D/A, D/P, T/T, Western Union, MoneyGram
Supply Ability : 100 sets per month
Delivery Time : 1-3 Working Days
Packaging Details : Outer Carton plus Inner Foam
Packet Filtering : Layer2 - Layer 4
UDP protocol header : UDP, IP and MAC head
APP Protocol : FTP, HTTP, POP, SMTP, DNS, NTP, BitTorrent, Syslog, MySQL, MsSQL
Packet Header Stripping : VxLAN, VLAN, and MPLS headers
Applications : Data Center of Telecom, Broadcasting, Government, Finance, Energy, Power, Petroleum, Hospital, School, Enterprise and other industries
Related Solutions : Network Visibility, Network Monitor, Network Security, Network Analytics, Data Center, Traffic Management, Traffic Optimize
Cheap Price China Network TAP Switch 3.2Tbps Capacity 32-Port 100GE Optical TAP Switch
Sticking to the perception of “Creating products of top of the range and earning mates with people today from all over the world”, we constantly put the desire of consumers in the first place for Cheap price China Network TAP Switch 3.2Tbps Capacity 32-port 100GE Optical Network TAP Switch, Initial enterprise, we understand each other. Additional enterprise, the trust is getting there. Our firm usually at your service anytime.
Sticking to the perception of “Creating products of top of the range and earning mates with people today from all over the world”, we constantly put the desire of consumers in the first place for 100G Tap switch router price, China fiber optic tap, network packet broker, Network Tap Switch, Our company’s main items are widely used all over the world; 80% of our products and solutions exported to the United States, Japan, Europe and other markets. All stuff sincerely welcome guests come to visit our factory.
VxLAN Message Parsing
Below is vxlan protocol message, the white part is the virtual machine to send a message (layer 2 frame, contains the MAC head head and head of the transport layer, IP packet), adding the vxlan head for vxlan kept related content, in the front is a standard UDP protocol header (UDP, IP and MAC head) is used to transmit a message on the underlying network.

The outermost UDP protocol packets are used for transmission on the underlying network, which is the basis of the communication between vtep and each other.
In the middle is the VXLAN header. After the vtep receives the message, the previous UDP protocol part is removed and the logic of the VXLAN is processed according to this part, which is mainly sent to the final virtual machine according to the VNI.
Inside is the original message, the message contents seen by the virtual machine.
The VxLAN protocol contains 50 bytes more than the original message, which reduces the proportion of network links that transmit valid data.The most important vxlan header is the VNID field, while the remaining fields are reserved primarily for future extensions and are currently left to different vendors to add their own functionality with.

The virtual machines communicating with each other either directly use IP addresses or have already obtained each other's IP addresses through DNS and so the network layer addresses are already known.The virtual machine of the same network needs to communicate and also needs to know the MAC address of the other virtual machine. Vxlan needs a mechanism to realize the function of traditional network ARP.
You only need to know about VNI, which is usually configured directly on vtep, either by pre-programmed write death or automatically generated from internal messages.
The most important are the source and destination ports, which are generated and managed by the system, and the destination ports, such as port 4789 specified by IANA.
IP header:
The IP header is concerned with the IP addresses of both sides of the vtep, the source address can be easily determined, the destination address is the address of the virtual machine the IP address of the host vtep, and this also needs to be determined in some way.
If the vtep IP address is determined, the MAC address can be obtained in the classic ARP way.
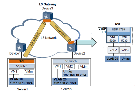
VXLAN Network Structure

NVE(Network Virtrualization Edge virtual Edge node) is a functional entity to realize Network virtualization. After packets in VM are encapsulated by NVE, L2 virtual Network can be established between NVE based on L3 Network.Both the VSwitch on the network device entity and the VSwitch on the server entity can act as NVE.
VTEP is the endpoint of the VXLAN tunnel, which is encapsulated in NVE and used for the encapsulation and unencapsulation of VXLAN messages.VTEP is connected to the physical network, and the address assigned is the physical network IP address.The source IP address in VXLAN message is the VTEP address of the node, and the destination IP address in VXLAN message is the VTEP address of the node. A pair of VTEP addresses correspond to a VXLAN tunnel.
VNI (VXLAN Network Identifier) : VXLAN Network Identifier (VNI) is similar to VLAN ID and is used to distinguish VXLAN segments. Virtual machines of different VXLAN segments cannot communicate with each other directly on the second layer.A VNI represents a tenant, even if multiple end users belong to the same VNI.VNI consists of 24 bits and supports up to 16M ((2^24-1)/1024^2) tenants.
VAP (Virtual Access Point) : the VAP of Virtual Access Point is unified into a two-layer sub-interface for accessing data packets.Different stream packages are configured for the two layer sub-interfaces, so different data packets can be connected to different two layer sub-interfaces.
Recommend Network Packet Broker for VXLAN Header Stripping in Original Packet and Metadata

Sticking to the perception of “Creating products of top of the range and earning mates with people today from all over the world”, we constantly put the desire of consumers in the first place for Cheap price China Network TAP Switch 3.2Tbps Capacity 32-port 100GE Optical Network TAP Switch, Initial enterprise, we understand each other. Additional enterprise, the trust is getting there. Our firm usually at your service anytime.
Cheap price China Network TAP Switch 3.2Tbps Capacity 32-port 100GE Optical Network TAP Switch, Our company’s main items are widely used all over the world; 80% of our products and solutions exported to the United States, Japan, Europe and other markets. All stuff sincerely welcome guests come to visit our factory.
NT-FTAP-32QCX Network TAP NPB.pdf
|
|
China Network TAP Switch 3.2Tbps Capacity 32 Port 100GE Optical TAP Switch Images |